不少企业现在都在混合办公、异地协作。
但问题是——员工在外地、在家、或出差时,要访问公司内部系统(例如内网 API、文件服务、ERP 后台)往往比较麻烦。
VPN 太重,配置复杂,权限不好控;
而一些人临时开个远程桌面,又容易暴露端口、增加安全风险。
其实,对中小团队来说,一个轻量的 SOCKS5 代理服务器,就能完美解决这类问题。

只需打开宝塔软件商店 → 搜索 “代理服务器” 插件 → 安装。面板会自动启动服务,并监听默认端口(如 3333)。
1. 登录面板,打开软件商店,搜索代理,找到宝塔代理服务器

如搜索不到请先更新软件列表

2. 点击安装-立即安装,安装宝塔代理服务器

3. 安装完成后点击设置,进入管理页面,在此可查看服务状态


4. 点击用户管理-创建用户,为需要使用代理服务器的用户创建端口

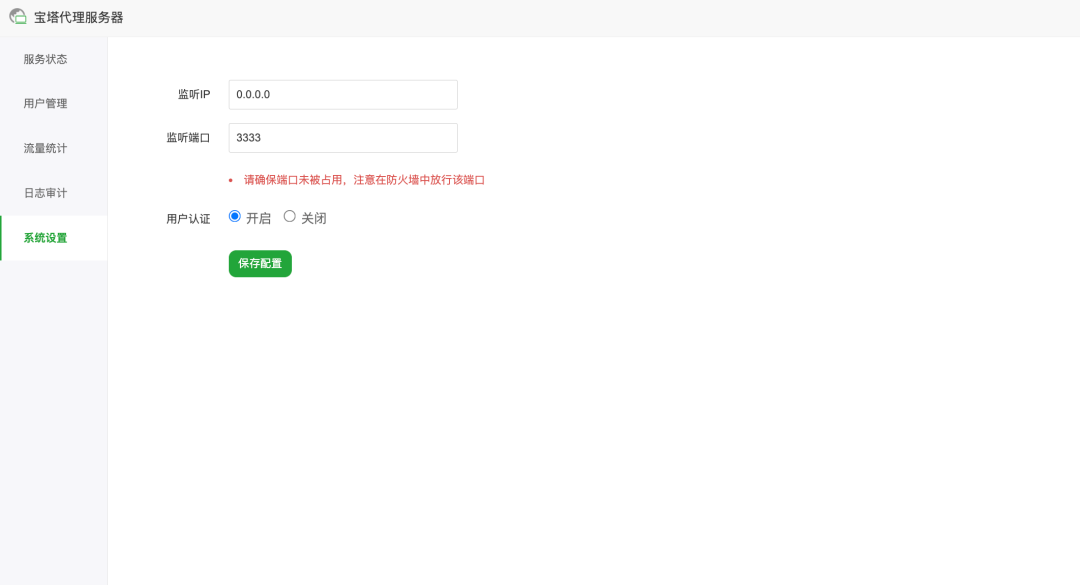
5. 点击系统设置,查看或修改默认端口,默认端口通常为3333,可自行修改。

6. 修改完成后需要前往安全-系统防火墙,放通代理端口

7. 如您使用的是云服务器或服务器存在外部安全组或防火墙,请前往云厂商控制台同步放行所需端口。

8. 到此配置就已经结束了
你可以在「系统设置」里设定监听 IP、端口号、是否启用用户认证;
在「用户管理」中添加账号密码,每个人独立连接,方便后续统计。

SOCKS5 是一种通用的网络代理协议,几乎所有系统与网络工具都支持。
服务器地址:你的服务器 IP端口号:3333用户名:test123密码:******协议类型:SOCKS5

轻量、可控、安全。
「宝塔代理服务器」插件让企业搭建 SOCKS5 服务不再是专业运维的专属任务。
管理员可以可视化分配账号、统计流量;员工则可使用代理直接连接公司内网。
这就是中小企业远程办公的轻量级方案。
本文链接:https://www.kinber.cn/post/5773.html 转载需授权!
推荐本站淘宝优惠价购买喜欢的宝贝:

支付宝微信扫一扫,打赏作者吧~
